[ English | Japanese ] [ 地球流体電脳倶楽部 / gtool4 プロジェクト ] [ gt4f90io リファレンスマニュアル ] [ gt4f90io ライブラリの概観 ]

gt4f90io ライブラリの詳細

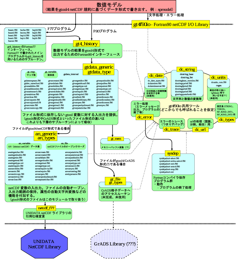
本文書は gt4f90io ライブラリの内部のプログラムの分類を図解します。


  1. 詳細図

詳細図

gt4f90io 内部の各プログラムは以下のような構成を為しています。

gt4f90io Detail

図2: gt4f90io 内部のプログラムの分類 (クリックすると拡大図が表示されます) [PS | EPS | Tgif Src ]

黄色い四角内の文字はモジュールを表しています。 その黄色四角に付属する 水色の丸枠内の 〜.f90 はモジュールに属するプログラムで、上層の プログラムから呼び出す時は、 モジュールを組み込むことで利用可能 になります。

矢印はそれぞれの依存関係を表しています。 その横にコメントが付いている ものに関しては、その場合にのみ依存することを示しています。


$Id: lib-shousai.rd,v 1.4 2006-12-31 15:36:41 morikawa Exp $
gtool4 Development Group / GFD Dennou Staff dcstaff@gfd-dennou.org