[Gt4f90io Reference Manual | gt4f90io ライブラリの概観]
本文書は gt4f90io ライブラリの内部のプログラムの分類を図解します。
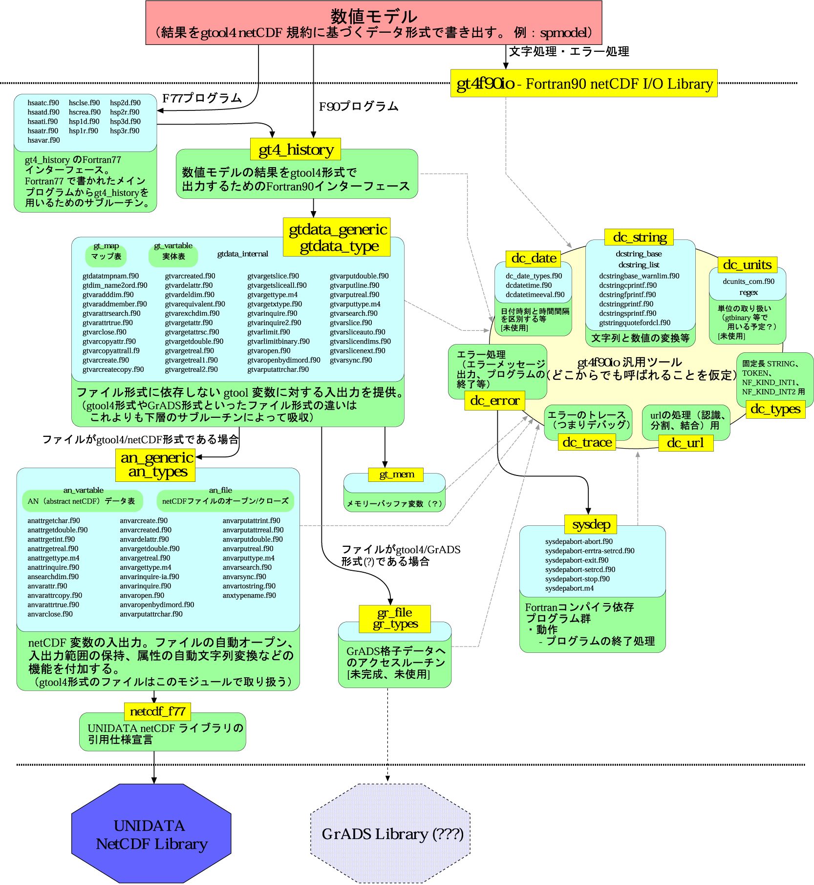
gt4f90io 内部の各プログラムは以下のような構成を為しています。
図2: gt4f90io 内部のプログラムの分類 (クリックすると拡大図が表示されます) [PS | EPS | Tgif Src ]
黄色い四角内の文字はモジュールを表しています。 その黄色四角に付属する 水色の丸枠内の 〜.f90 はモジュールに属するプログラムで、上層の プログラムから呼び出す時は、 モジュールを組み込むことで利用可能 になります。
矢印はそれぞれの依存関係を表しています。 その横にコメントが付いている ものに関しては、その場合にのみ依存することを示しています。